AI代码辅助工具标准使用场景
一、基础编码场景(高频、低风险、强烈推荐) 场景 说明 示例提示(注释) 1. 根据注释生成函数 写好中文注释 […]
一、基础编码场景(高频、低风险、强烈推荐) 场景 说明 示例提示(注释) 1. 根据注释生成函数 写好中文注释 […]
近些年 AI 大火,不过在国内真正火起来还是源于今年春节期间的 DeepSeek。 个人认为有两方面原因: 一 […]
家人们,AI圈的大事来啦!Google搞了个大动作,直接把内部的AI学习资源打包成“Google Skills […]
Hey,测试社区的小伙伴们!你是否感觉自己写了多年的自动化脚本,在面对金融行业那套日益复杂的微服务、云原生架构 […]
上一期介绍了为什么要打造自己的 DeepSeek,本期将介绍怎么安装自己的 DeepSeek。 这里要使用的工 […]
1、大模型管理器 1.1、下载ollama 官网下载地址:https://ollama.com/downloa […]
最开始的开始 首先,这是我的学习笔记,因为我有一门编程语言的基础(C语言),所以写起来会有很大一部分都跳过了, […]
大家好,我是 Java陈序员。 之前,给大家介绍过一款开源的 Web 数据库管理工具。 再见 Navicat! […]
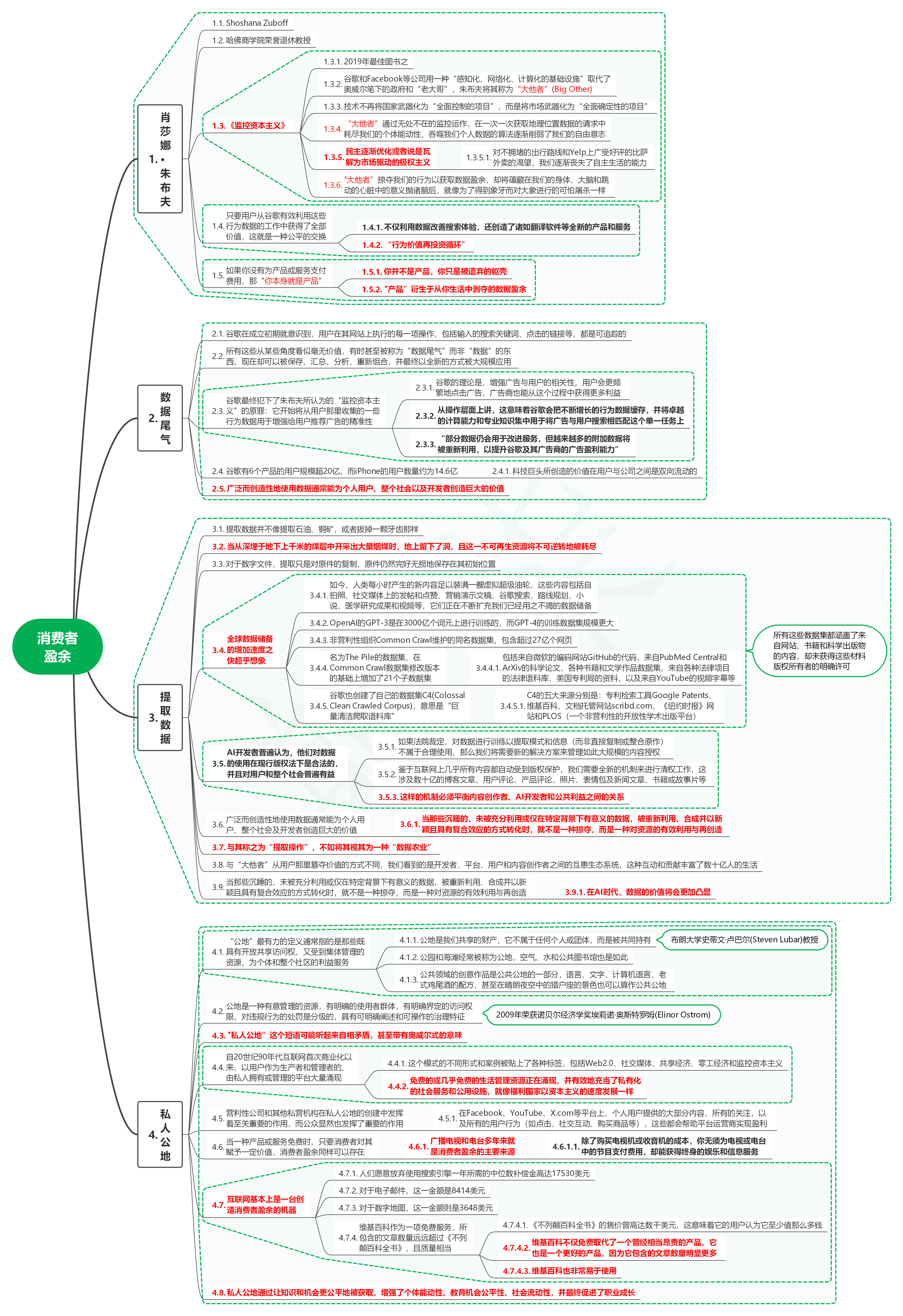
1. 肖莎娜·朱布夫 1.1. Shoshana Zuboff 1.2. 哈佛商 […]
1. 照片 1.1. 2000年,全世界共拍摄了800亿张照片 1.1.1. 这 […]
六狼博客 Copyright ©2020 . 6wolf.com
京ICP备14020293号-4
本网站内容均收集于互联网,如有问题请联系QQ:335211818
