
大家好,我是 Java陈序员。
之前,给大家介绍过一款开源的 Web 数据库管理工具。
今天,再给大家推荐一款操作 MySQL 和 MariaDB 数据库的 Web 界面工具!
关注微信公众号:【Java陈序员】,获取开源项目分享、AI副业分享、超200本经典计算机电子书籍等。
项目介绍
phpMyAdmin —— 一个免费开源、基于 PHP 的 MySQL/MariaDB 数据库管理 Web 工具,通过提供一个直观的图形用户界面,来执行大多数数据库管理任务。
功能特色:
- 基础操作全覆盖:支持数据库、表、视图、列、索引的创建、浏览、编辑与删除,满足日常开发的基础需求
- SQL 语句处理:可执行、编辑和收藏任意 SQL 语句,支持批量查询,同时提供语法高亮显示,提升编写效率
- 存储过程与触发器:可创建、编辑、调用、导出和删除存储过程、函数、事件及触发器
- 数据导入导出:支持将数据导出为 CSV、XML、PDF、OpenDocument 等多种格式,也能从 XML、CSV、SQL 文件及 OpenDocument 电子表格导入数据
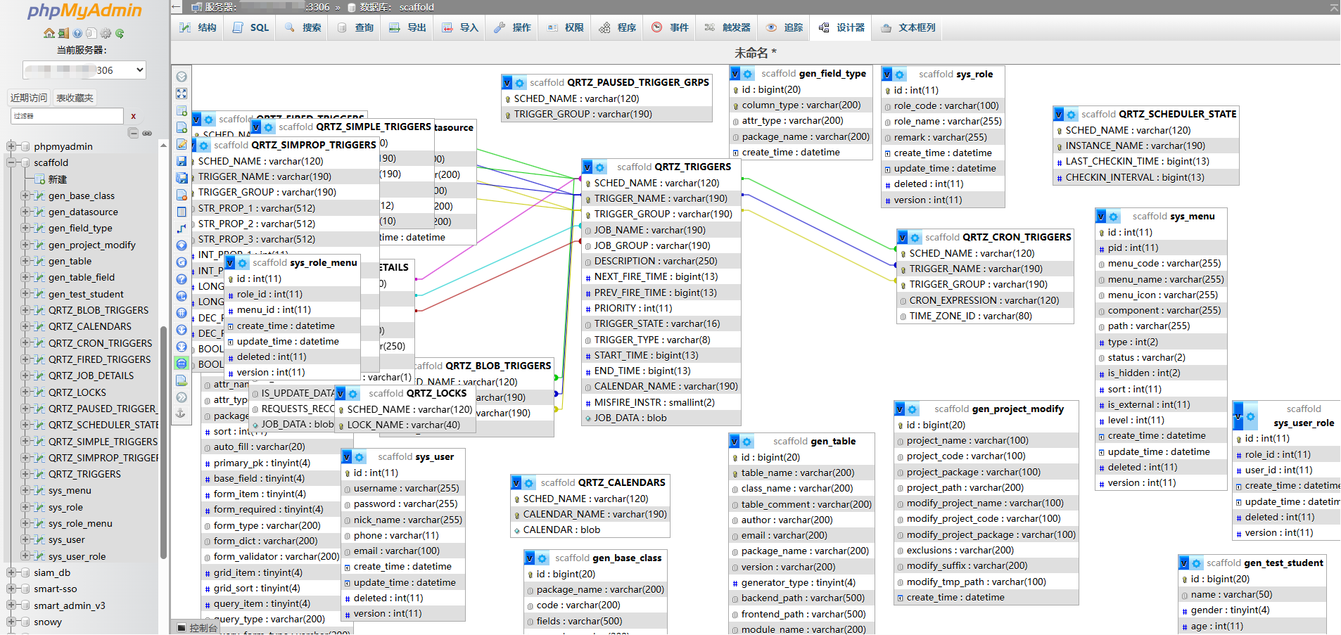
- 数据库设计工具:内置 Database Designer 功能,可生成数据库布局的 PDF 图表,支持表的拖拽排列与关系可视化设计
- 多服务器管理:支持同时管理多个 MySQL/MariaDB 服务器,切换便捷
- 用户账户管控:可添加、编辑和移除 MySQL 用户账户,精细化分配操作权限
- 用户偏好设置:允许自定义界面显示选项、导航模式、排序方式等,支持保存个人配置,同时提供丰富的键盘快捷键
快速上手
phpMyAdmin 支持使用 Docker 部署,可使用 Docker 快速安装部署。
Docker 命令部署
1、拉取镜像
docker pull phpmyadmin
2、启动容器
docker run -d \
--name phpmyadmin \
-p 80:80 \
-e PMA_HOST=127.0.0.1 \
-e PMA_PORT=3306 \
phpmyadmin:latest
命令参数说明:
PMA_HOST:数据库连接地址,连接更多服务器使用命令PMA_HOSTS=dbhost1,dbhost2,dbhost3PMA_PORT:数据库连接端口,连接更多服务器使用命令PMA_PORTS=3306,3307,3308
如需要连接多个数据库服务,可参考如下启动命令:
docker run -d \
--name phpmyadmin \
-p 8000:80 \
-e PMA_HOSTS=127.0.0.1,127.0.0.1 \
-e PMA_PORTS=3306,3307 \
phpmyadmin:latest
3、容器启动成功后,浏览器访问
http://{IP/域名}:8000
使用数据库用户、密码即可完成登录。
Docker Compose 部署
1、创建 docker-compose.yaml 文件
version: '3'
services:
phpmyadmin:
restart: always
image: phpmyadmin:latest
domainname: example.com
ports:
- 8000:80
environment:
- PMA_HOSTS=172.26.36.7,172.26.36.8,172.26.36.9
2、一键启动容器
docker compose up -d
3、启动成功后,浏览器访问
http://{IP/域名}:8000
常用快捷键
phpMyAdmin 目前支持以下快捷键操作:
k– 切换控制台显示h– 前往主页s– 打开设置d + s– 前往数据库结构(如果你在数据库相关页面)d + f– 查找数据库(如果你在数据库相关页面)t + s– 前往表格结构(如果你在表格相关页面)t + f– 表格查询(如果你在表格相关页面)backspace– 回到之前的页面
功能体验
- 登录页
可选择服务器进行登录。

- 导航面板

- 数据库管理

- 用户权限管理


- 数据库表操作



- 数据导入导出


- 设计器

- 页面设置

如果你经常使用 MySQL 或 MariaDB 数据库,那么 phpMyAdmin 这个工具你一定不能错过。作为一款免费开源的 Web 界面工具,它凭借丰富的功能和便捷的操作,大大提高了日常开发效率。快去安装试试吧~
项目地址:https://github.com/phpmyadmin/phpmyadmin
最后
推荐的开源项目已经收录到 GitHub 项目,欢迎 Star:
https://github.com/chenyl8848/great-open-source-project
或者访问网站,进行在线浏览:
https://chencoding.top:8090/#/

我创建了一个开源项目交流群,方便大家在群里交流、讨论开源项目。
但是任何人在群里打任何广告,都会被 T 掉。
如果你对这个交流群感兴趣或者在使用开源项目中遇到问题,可以通过如下方式进群:
关注微信公众号:【Java陈序员】,回复【开源项目交流群】进群,或者通过公众号下方的菜单添加个人微信,并备注【开源项目交流群】,通过后拉你进群。
大家的点赞、收藏和评论都是对作者的支持,如文章对你有帮助还请点赞转发支持下,谢谢!
